如何优雅地使用Windows8/8.1?
来源:网络整理 网络用户发布,如有版权联系网管删除 2018-09-08
问题描述如下:
注意:此问题强调是Windows 8!
如何优雅地使用WIN8?(包括现已出的8.1,以及以后可能会出的WIN8框架内后续版本)
如何很好地利用好触摸屏,以及METRO界面(包括软件安装的选择,系统设置的调整等)
欢迎长答案和建设性回答(参考相似问题“如何优雅地使用Windows?”)
欢迎吐槽,但也请有理 有据 有节
欢迎大家多多邀请自己身边用WIN8的同学
传送门如何优雅地使用 Windows?
参考答案如下:
- 不要安装第三方优化和杀毒软件。
首先是没有必要(如下面评论有朋友提到的,win8是自带杀毒的windows defender。然后打开那个被很多人自作聪明关掉了的uac,让你可以掌控管理员权限。(什么?你嫌麻烦!你都把最高权限开放了还扯什么安全呢!看看人家linux要sudo都得输密码呢!))
其次是兼容性不好,最重要得是你电脑可能会变成360之家有木有,从此你跟优雅再也扯不上边了。
当然我还是澄清一下,我不反对别人用360,因为I don't care,而且它确实帮助了很多小白用户,所以我觉得我不能黑它。但这里提到要“优雅”,我就不建议了。
- 注册个ms id是你使用win8第一件要做的大事。
它会通过skydrive帮你备份系统设置,下次重装你只要登陆账号就可以在几秒内看到你原来熟悉的界面和设置,类似于icloud之于mac os。
- 锁屏壁纸
这个因人而异,当然,尽可能简洁。
- 图片密码。
这货感觉比起安卓的画线条来的要和谐点。当然,比起指纹识别就弱爆了。
- 使用好metro应用的推送功能。
例如下图的qq推送,你并不需要挂qq. 类似的还有微博,skype。
- 使用好metro的动态磁贴。
邮箱无疑是最赞的一个。请好好利用。你只要打开电脑就可以看到今天的邮件,更优雅的是你不用打开邮箱应用就能直接从磁贴上了解到主要信息(发件人,主题,部分内容)。这便是metro的设计理念凸显信息。每个磁贴都是一个展现信息的窗口,这才是名副其实的视窗(windows)系统有木有。 类似的还有天气,qq,资讯应用。(见图中相应的磁贴)
- xbox music。
跟wp一样,你只需要按一下音量键就能出现音乐控件,全局的。这意味着你可以在任何一 个层级都可以切歌,暂停。不用再返回桌面。所以要优雅,就不要使用酷狗,qq music之类 的了。
- 好好利用自带的手势。
左边缘滑动切换应用,右边缘charm栏。上边缘呼出菜单。上到下关闭应用。我最喜欢是左边缘滑动,切换非常流畅顺滑;而且metro的机制也可以让妈妈不用再担心你忘了关后台了,你只需要从左一滑就够了,应用到了后台就冻结了。(有人吐槽metro全屏不利于工作。个人认为当你尝试到左边缘切换的便捷后,你会爱上这种沉浸式体验的。你不用再忍受堆叠无数窗口让你注意力涣散,然后切换应用时还得忍受窗口各种重叠遮掩带来的不快。当然,15‘以上高分屏可以无视。)
- win+x (鼠标右键开始按钮)
这个都不会你真不敢跟别人说你用win8。 快捷功能菜单,如图。你不用再苦苦记住各种英文然后win+r输入执行。win+x菜单里集成了各种常用的功能模块。
- 下面有人(@Morning小呆)提到了分屏功能,的确值得一说。
- 然后说一说8.1的搜索。
本地,网络通吃。但是速度没win8时候那么行云流水了,有点小延迟,不爽。


- 用win8当然少不了优雅简洁的office2013啦!


- 远离什么猫狗输入法吧,每天时不时就弹出个窗口我确实接受不了,自带的已经很不错了,很metro很简约。如果你非要第三方输入法,那选择没有广告没有弹窗的bing输入法吧。

- 没有必要的情况下不要关机,合上盖子(睡眠),随用随开,这样在你打开盖子的瞬间系统已经准备好了,并且耗电微乎其微。
虽然win8的启动速度可以达到惊人的8秒,但每次都关机不是个好习惯。win8一开始也是故意弱化关机键的存在感的。
- 最后,最优雅的就是买个surface pro。
这样你才能完全的发挥出win8的功能,也能体会到win8的设计理念(pc平板二合一)。下图来自百度。

补充:
超极本(surface pro其实也算超极本),标志着pc的未来移动化。笔记本诞生的使命是“便携性”,但多年来却在追逐性能的路上迷失方向,臃肿厚重,续航坑爹。多少人都是把笔记本当成一台勉强能挪动的台式机用。这本身就违背了产品的初衷和理念。
苹果是罕见的能深刻理解产品理念的公司,所以当第一台macbook air从信封里拿出来时,人们才惊呼:电脑原来还可以这么便携。
3年后wintel阵营在移动浪潮袭击中才恍然大悟,推出超极本。(操,足足被苹果甩了3年。不过方向终归是走对了!)历史的车轮会碾碎所有固步自封的事物,变还有一线希望,不变就只有等死,而且在it行业,死的速度比你想象的还要快。所以敢于变革本身就是一种魄力。软件带动硬件的发展,硬件促进软件的变革,这是这几十年IT发展过程中颠扑不破的真理。没有面向触摸的ios,你手里的手机应该还带着键盘(你说安卓?那是ios之后的事了)。win8如果不变革,pc行业就会陷入一个山穷水尽的境地。所以微软当然不会告诉你去用win7,它要借助庞大的用户群为它快速建立一个新的生态系统,而这个过程还可以重新改造用户的习惯。要记住,用户实际上并不知道自己需要什么,用户的需求是随着大环境在改变,当年多少人说手机键盘好用打字快,最后当身边都是琳琅满目的触摸屏的时候,才不管什么好不好用呢什么习惯呢,反正拿着键盘确实out了,不换也得换(不要笑,这只是大多数人的正常心理而已)。当市面上都是win8设备时,人们就会把pc触摸化当成理所当然了,即使你现在在嘲讽它。
/*----------------------------------------------------<hr />----------------------------------------------------*/
看到评论挺多人求壁纸,就发扬一下共享的精神打包了一下(锁屏和桌面两张+rainmeter插件。rainmeter大家有需求自己百度下吧。自己动手,丰衣足食。)
illustro.zip_免费高速下载,壁纸.rar_免费高速下载
参考答案如下:
被宿舍小胖子拉着第一时间更新了笔记本电脑和平板的 Win 8.1 系统,手机的 WP 自己没有使用过所以就不写了。个人是非常喜欢 METRO 风格和极简风格的,所以从视觉和使用两方面分享一下使用心得。很多技巧前人都说尽了,所以我会避免重复。
【视觉】
- 锁屏:

这里推荐一款 APP:“爱壁纸 HD”。

好处大概有这么三个:
- 壁纸质量和清晰度都很高,可以直接下载到本地或者收藏到云端,用做桌面壁纸或者其他背景皆可(用这张壁纸缅怀一下 Paul Walker…)

- 可以直接设置想要的壁纸为锁屏壁纸,不需要进入设置菜单

- 可以设置收藏的壁纸轮流成为锁屏壁纸,还可以在壁纸上添加天气信息(今儿天气还不错~),让你每一次呼出锁屏菜单都有不一样的视觉感受~


- 登陆密码:Win 8 会给用户提供三种登陆密码方式:密码;图片密码和 PIN 密码。
普通密码用在电脑上(有一定复杂性确保安全,全键盘输入也不会影响速度)
图片密码用在平板上(最大化发挥触控的优势,同时也非常有观赏性)
PIN 密码用在手机上(四位数字方便输入,同时比图片密码更安全)
所以想在 win 8.1 平板上让登陆密码都优雅起来,非图片密码莫属。(我会说我的登录密码是连续点击那个小姑娘鼻头三次么>.<)

- 桌面背景:作为一个简洁风格爱好者我基本上不会允许桌面上有任何东西的存在,我们可以通过利用任务栏和开始菜单的固定完成对桌面图标的清理,这里要感谢一下另外两位知友的建议:
- 滑动关机:可以参考一下某位匿名知友的答案,(传送门在这儿:如何优雅地使用 Windows 8/8.1?)怎么设置说的很详细,我就晒一张自己设置好了的图片给大家,虽然说尽量不要关机是好事情,但是用了这个设置总是会很想很想很想很想……关机……(任务栏的关机按钮就是按照那个答案的设置自己换了个图标,只需要单击关机按钮就会呼出优雅的滑动关机)

- 必应桌面:@杨淇钧 提到了必应桌面每天会把必应首页图片设置成背景,我试用了一下非常喜欢,下图是必应桌面的截图(但是实在是想吐槽一下必应桌面的所有图片都是带有必应水印的,用在桌面唯一不舒服的一点),必应桌面最大的优点就是每次更新的图片质量很高而且不是你自己收藏的,所以大多时候都会有一种惊喜感。

- 开始菜单:最能体现出 METRO 风格的设计。

- 动态磁贴:邮箱的磁贴非常赞!这个@the guy 已经说过了。我觉得比较好的磁贴还有日历,照片,旅游,资讯等,很多第三方 APP 的磁贴也非常好看。对了,不要打开视频类 APP(暴风影音/风行 etc.)的磁贴,否则你会后 悔 的!各种风格的电视剧/综艺节目海报持续不断的刷来刷去会让你的优(BI)雅(GE)瞬间碎成渣渣……
- 分组:说实话,Win 8.1 给开始菜单原有的分组加上了自定义组名的功能对于用户并不会方便多少,但是对于提升用户使用 Win 8.1 的优(BI)雅(GE)程度还是不错的,也会使开始菜单整体更结构化。

【使用】
- 应用程序:因为 Win 8 应用商店现在的发展远远比不上 iOS 和 Android,导致针对 Win 8 的最大槽点永远都一定是 APP 的质量,8.1更新了之后大幅的更改过应用商店,说一下用的比较顺手的几个:
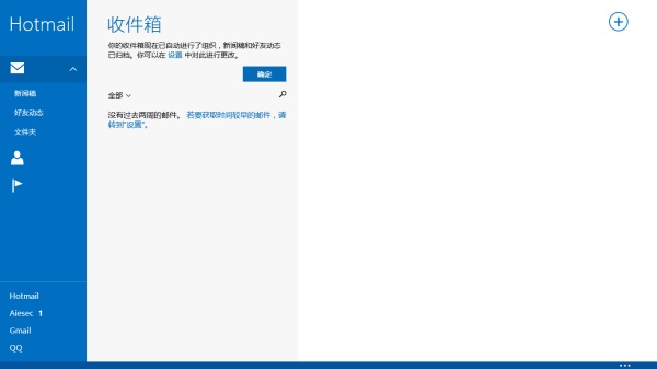
- 邮箱:不得不赞一下 Win 8 的邮箱真的是极大的方便了查询邮件的效率:导入账号速度快;邮件更新快;磁贴预览;一联网自动登录。让我基本上摆脱了 Outlook 等软件和网页直接登录邮箱的操作模式。(涉及到隐私所以放一个很久没用的 Hotmail 邮箱大概让大家明白界面就好…)

- 日历:最大的优点在于当我们设置了时间提醒的时候,我们的 WP 手机,Win 8 电脑和平板都会在同一时间做出反应,最大化的减少了提醒被忽略掉的可能性,我们提前写好的日程也会以磁贴的方式在开始菜单不断刷新。
- XBOX 的各种游戏:如果不是 iOS 的操作系统,那就彻底忘掉 iOS 的游戏吧,微软XBOX 的游戏在制作上其实并不输于 iOS 平台上的很多游戏,由于 XBOX 是家用游戏主机出身,很多游戏在操作性和观赏性上基本可以秒杀 iOS 以娱乐性为主的小游戏。如果可以的话,找个手柄,在平板或者电脑上玩几局 “HALO”(XBOX真正的优势在于大屏幕游戏)……够了够了不要再玩物丧志了……

- 微软账号:@the guy 讲的很明白了,我觉得真正让微软 MS ID 很优(BI)雅(GE)的地方就在于,它不但同步了不同接口设备间 Win 8 OS 的设置和 SkyDrive 的云端备份存储,还顺带着同步了你的 MS Office 2013 系列套件和 XBOX 账号数据,没办法谁让人家都是微软的亲儿子呢…
- 手势&快捷键:这些之前大概都很全了,不多说。
最后,最重要的一点,也是最关键的一点,就是亲们,正版激活一定要搞定啊……不管是 Win 8 的正版激活还是 Office 2013 的正版激活,一定要激活啊,一定要用正版啊!否则很多东西根本是优(ZHUANG)雅(BI)不起来的啊……你用着也闹心是不是?
添加一些东西:(2014.01.10)
有朋友在问关于邮件怎么添加新账户的问题,我觉得是很有代表性的关于侧边栏的问题,所以再少说几句侧边栏的问题。
在官方的邮件 APP 中,添加账户只需要鼠标在右侧扫出侧边栏,在设置中选择账户即可,如下图:


说到侧边栏,这是 Win 8 的设计极其容易被忽略的地方,很多朋友会不知道其实在不同的 APP 下点击“设置”,滑出的菜单是不一样的,就算知道的朋友在遇到问题能够第一时间反应到去滑扫侧边栏的也不会很多,这是一个习惯培养的问题,尤其是像邮箱这种本身带有下边栏,可以通过右键或者通过手势从下方/上方滑出下边栏/上边栏的 APP(应用商店也是一个很好的例子),很少有人会注意侧边栏的存在。
因为 Win 8 向平板化做了很大的兼容,所以很多时候弱化了右键的作用,更是直接取消了非桌面 APP 形态下右键的呼出菜单。部分右键的内容就被移到了上/下边栏内,还有部分被移到了侧边栏。
查看评论 回复
