Java并发编程(五)ConcurrentHashMap的实现原理和源码分析
相关文章
Java并发编程(一)线程定义、状态和属性
Java并发编程(二)同步
Java并发编程(三)volatile域
Java并发编程(四)Java内存模型
前言
在Java1.5中,并发编程大师Doug Lea给我们带来了concurrent包,而该包中提供的ConcurrentHashMap是线程安全并且高效的HashMap,本节我们就来研究下ConcurrentHashMap是如何保证线程安全的同时又能高效的操作。
1.为何用ConcurrentHashMap
在并发编程中使用HashMap可能会导致死循环,而使用线程安全的HashTable效率又低下。
线程不安全的HashMap
在多线程环境下,使用HashMap进行put操作会引起死循环,导致CPU利用率接近100%,所以在并发情况下不能使用HashMap,如以下代码会导致死循环:
final HashMap<String, String> map = new HashMap<String, String>(2);
Thread t = new Thread(new Runnable() {
@Override
public void run() {
for (int i = 0; i < 10000; i++) {
new Thread(new Runnable() {
map.put(UUID.randomUUID().toString(), "");
}, "moon" + i).start();
}, "ftf");
t.start();
t.join();
HashMap在并发执行put操作是会引起死循环,是因为多线程会导致HashMap的Entry链表形成环形数据结构,一旦形成唤醒数据结构,Entry的next节点永远不为空,就会产生死循环。
效率低下的HashTable
HashTable使用synchronized来保证线程的安全,但是在线程竞争激烈的情况下HashTable的效率非常低下。当一个线程访问HashTable的同步方法,其他方法访问HashTable的同步方法时,会进入阻塞或者轮询状态。如果线程1使用put进行元素添加,线程2不但不能用put方法添加于元素同是也无法用get方法来获取元素,所以竞争越激烈效率越低。
ConcurrentHashMap的锁分段技术
HashTable容器在竞争激烈的并发环境效率低下的原因是所有访问HashTable的线程都必须竞争同一把锁,假如容器有多把锁,每一把锁用于锁住容器中一部分数据,那么多线程访问容器里不同数据段的数据时,线程间就不会存在锁竞争,从而可以有效提高并发访问率,这就是ConcurrentHashMap的锁分段技术。将数据分成一段一段的存储,然后给每一段数据配一把锁,当一个线程占用锁访问其中一段数据的时候,其他段的数据也能被其他线程访问。
2.Java1.6的ConcurrentHashMap的结构
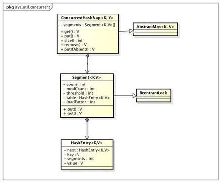
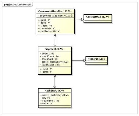
首先来看看 Java1.6中ConcurrentHashMap的类图:

ConcurrentHashMap是由Segment数组结构和HashEntry数组结构组成。Segment是一种可重入锁ReentrantLock,在ConcurrentHashMap里扮演锁的角色,HashEntry则用于存储键值对数据。一个ConcurrentHashMap里包含一个Segment数组,Segment的结构和HashMap类似,是一种数组和链表结构, 一个Segment里包含一个HashEntry数组,每个HashEntry是一个链表结构的元素, 每个Segment守护者一个HashEntry数组里的元素,当对HashEntry数组的数据进行修改时,必须首先获得它对应的Segment锁。

3.java1.8的ConcurrentHashMap源码分析
重要的内部类
从Java1.7 版本开始 ConcurrentHashMap 不再采用 Segment 实现,而是改用 Node,Node 是一个链表的结构,每个节点可以引用到下一个节点(next)。
Node类
Node是最核心的内部类,包装了key-value键值对,所有插入ConcurrentHashMap的数据都包装在这里面。
它与HashMap中的定义很相似,但是有一些差别它对value和next属性设置了volatile同步锁,它不允许调用setValue方法直接改变Node的value域,它增加了find方法辅助map.get()方法。
TreeNode类
树节点类,另外一个核心的数据结构。 当链表长度过长的时候,会转换为TreeNode。
但是与HashMap不相同的是,它并不是直接转换为红黑树,而是把这些结点包装成TreeNode放在TreeBin对象中,由TreeBin完成对红黑树的包装。
而且TreeNode在ConcurrentHashMap继承自Node类,而并非HashMap中的集成自LinkedHashMap.Entry
TreeBin
这个类并不负责包装用户的key、value信息,而是包装的很多TreeNode节点。它代替了TreeNode的根节点,也就是说在实际的ConcurrentHashMap“数组”中,存放的是TreeBin对象,而不是TreeNode对象,这是与HashMap的区别。
ForwardingNode
一个用于连接两个table的节点类。它包含一个nextTable指针,用于指向下一张表。而且这个节点的key value next指针全部为null,它的hash值为-1.
这里面定义的find的方法是从nextTable里进行查询节点,而不是以自身为头节点进行查找
构造函数
public ConcurrentHashMap() {
public ConcurrentHashMap(int initialCapacity) {
if (initialCapacity < 0)
throw new IllegalArgumentException();
int cap = ((initialCapacity >= (MAXIMUM_CAPACITY >>> 1)) ?
MAXIMUM_CAPACITY :
tableSizeFor(initialCapacity + (initialCapacity >>> 1) + 1));
this.sizeCtl = cap;
public ConcurrentHashMap(Map<? extends K, ? extends V> m) {
this.sizeCtl = DEFAULT_CAPACITY;
putAll(m);
public ConcurrentHashMap(int initialCapacity, float loadFactor) {
this(initialCapacity, loadFactor, 1);
public ConcurrentHashMap(int initialCapacity,
float loadFactor, int concurrencyLevel) {
if (!(loadFactor > 0.0f) || initialCapacity < 0 || concurrencyLevel <= 0)
if (initialCapacity < concurrencyLevel) // Use at least as many bins
initialCapacity = concurrencyLevel; // as estimated threads
long size = (long)(1.0 + (long)initialCapacity / loadFactor);
int cap = (size >= (long)MAXIMUM_CAPACITY) ?
MAXIMUM_CAPACITY : tableSizeFor((int)size);
Java1.8版本的 ConcurrentHashMap 在构造函数中不会初始化 Node 数组,而是第一次 put 操作的时候初始化。
整个 Map 第一次 put 的时候,map 中用于存放数据的 Node[] 还是null。
Unsafe与CAS
在ConcurrentHashMap中,大量使用了U.compareAndSwapXXX的方法,这个方法是利用一个CAS算法实现无锁化的修改值的操作,他可以大大降低锁代理的性能消耗。这个算法的基本思想就是不断地去比较当前内存中的变量值与你指定的一个变量值是否相等,如果相等,则接受你指定的修改的值,否则拒绝你的操作。因为当前线程中的值已经不是最新的值,你的修改很可能会覆盖掉其他线程修改的结果。这一点与乐观锁,SVN的思想是比较类似的。
unsafe代码块控制了一些属性的修改工作,比如最常用的SIZECTL 。 在这一版本的concurrentHashMap中,大量应用来的CAS方法进行变量、属性的修改工作。 利用CAS进行无锁操作,可以大大提高性能。
初始化函数initTable
调用ConcurrentHashMap的构造方法仅仅是设置了一些参数而已,而整个table的初始化是在向ConcurrentHashMap中插入元素的时候发生的。如调用put、computeIfAbsent、compute、merge等方法的时候,调用时机是检查table==null。
初始化方法主要应用了关键属性sizeCtl 如果这个值 < 0,表示其他线程正在进行初始化,就放弃这个操作。
在这也可以看出ConcurrentHashMap的初始化只能由一个线程完成。如果获得了初始化权限,就用CAS方法将sizeCtl置为-1,防止其他线程进入。初始化数组后,将sizeCtl的值改为0.75*n
sizeCtl含义
1.负数代表正在进行初始化或扩容操作
2.-1代表正在初始化
3.-N 表示有N-1个线程正在进行扩容操作
4.正数或0代表hash表还没有被初始化,这个数值表示初始化或下一次进行扩容的大小,这一点类似于扩容阈值的概念。还后面可以看到,它的值始终是当前ConcurrentHashMap容量的0.75倍,这与loadfactor是对应的。
/**
* Initializes table, using the size recorded in sizeCtl.
*/
private final Node<K,V>[] initTable() {
Node<K,V>[] tab; int sc;
while ((tab = table) == null || tab.length == 0) {
//sizeCtl表示有其他线程正在进行初始化操作,把线程挂起。对于table的初始化工作,只能有一个线程在进行。
if ((sc = sizeCtl) < 0)
Thread.yield(); // lost initialization race; just spin
else if (U.compareAndSwapInt(this, SIZECTL, sc, -1)) {//利用CAS方法把sizectl的值置为-1 表示本线程正在进行初始化
try {
if ((tab = table) == null || tab.length == 0) {
int n = (sc > 0) ? sc : DEFAULT_CAPACITY;
@SuppressWarnings("unchecked")
Node<K,V>[] nt = (Node<K,V>[])new Node<?,?>[n];
table = tab = nt;
sc = n - (n >>> 2);//相当于0.75*n 设置一个扩容的阈值
} finally {
sizeCtl = sc;
break;
return tab;
扩容方法transfer
支持多线程进行扩容操作,并没有加锁 ,这样做的目的不仅仅是为了满足concurrent的要求,而是希望利用并发处理去减少扩容带来的时间影响。
单线程扩容的大体思想就是遍历、复制的过程。首先根据运算得到需要遍历的次数i,然后利用tabAt方法获得i位置的元素:
如果这个位置为空,就在原table中的i位置放入forwardNode节点,这个也是触发并发扩容的关键点;
如果这个位置是Node节点(fh>=0),如果它是一个链表的头节点,就构造一个反序链表,把他们分别放在nextTable的i和i+n的位置上
如果这个位置是TreeBin节点(fh<0),也做一个反序处理,并且判断是否需要untreefi,把处理的结果分别放在nextTable的i和i+n的位置上
遍历过所有的节点以后就完成了复制工作,这时让nextTable作为新的table,并且更新sizeCtl为新容量的0.75倍,完成扩容。
多线程遍历节点,处理了一个节点,就把对应点的值set为forward,另一个线程看到forward,就向后继续遍历,再加上给节点上锁的机制,就完成了多线程的控制。这样交叉就完成了复制工作。而且还很好的解决了线程安全的问题。

* 一个过渡的table表 只有在扩容的时候才会使用
private transient volatile Node<K,V>[] nextTable;
* Moves and/or copies the nodes in each bin to new table. See
* above for explanation.
private final void transfer(Node<K,V>[] tab, Node<K,V>[] nextTab) {
int n = tab.length, stride;
if ((stride = (NCPU > 1) ? (n >>> 3) / NCPU : n) < MIN_TRANSFER_STRIDE)
stride = MIN_TRANSFER_STRIDE; // subdivide range
if (nextTab == null) { // initiating
Node<K,V>[] nt = (Node<K,V>[])new Node<?,?>[n << 1];//构造一个nextTable对象 它的容量是原来的两倍
nextTab = nt;
} catch (Throwable ex) { // try to cope with OOME
sizeCtl = Integer.MAX_VALUE;
return;
nextTable = nextTab;
transferIndex = n;
int nextn = nextTab.length;
ForwardingNode<K,V> fwd = new ForwardingNode<K,V>(nextTab);//构造一个连节点指针 用于标志位
boolean advance = true;//并发扩容的关键属性 如果等于true 说明这个节点已经处理过
boolean finishing = false; // to ensure sweep before committing nextTab
for (int i = 0, bound = 0;;) {
Node<K,V> f; int fh;
//这个while循环体的作用就是在控制i-- 通过i--可以依次遍历原hash表中的节点
while (advance) {
int nextIndex, nextBound;
if (--i >= bound || finishing)
advance = false;
else if ((nextIndex = transferIndex) <= 0) {
i = -1;
else if (U.compareAndSwapInt
(this, TRANSFERINDEX, nextIndex,
nextBound = (nextIndex > stride ?
nextIndex - stride : 0))) {
bound = nextBound;
i = nextIndex - 1;
if (i < 0 || i >= n || i + n >= nextn) {
int sc;
if (finishing) {
//如果所有的节点都已经完成复制工作 就把nextTable赋值给table 清空临时对象nextTable
nextTable = null;
table = nextTab;
sizeCtl = (n << 1) - (n >>> 1);//扩容阈值设置为原来容量的1.5倍 依然相当于现在容量的0.75倍
//利用CAS方法更新这个扩容阈值,在这里面sizectl值减一,说明新加入一个线程参与到扩容操作
if (U.compareAndSwapInt(this, SIZECTL, sc = sizeCtl, sc - 1)) {
if ((sc - 2) != resizeStamp(n) << RESIZE_STAMP_SHIFT)
finishing = advance = true;
i = n; // recheck before commit
//如果遍历到的节点为空 则放入ForwardingNode指针
else if ((f = tabAt(tab, i)) == null)
advance = casTabAt(tab, i, null, fwd);
//如果遍历到ForwardingNode节点 说明这个点已经被处理过了 直接跳过 这里是控制并发扩容的核心
else if ((fh = f.hash) == MOVED)
advance = true; // already processed
else {
//节点上锁
synchronized (f) {
if (tabAt(tab, i) == f) {
Node<K,V> ln, hn;
//如果fh>=0 证明这是一个Node节点
if (fh >= 0) {
int runBit = fh & n;
//以下的部分在完成的工作是构造两个链表 一个是原链表 另一个是原链表的反序排列
Node<K,V> lastRun = f;
for (Node<K,V> p = f.next; p != null; p = p.next) {
int b = p.hash & n;
if (b != runBit) {
runBit = b;
lastRun = p;
if (runBit == 0) {
ln = lastRun;
hn = null;
hn = lastRun;
ln = null;
for (Node<K,V> p = f; p != lastRun; p = p.next) {
int ph = p.hash; K pk = p.key; V pv = p.val;
if ((ph & n) == 0)
ln = new Node<K,V>(ph, pk, pv, ln);
else
hn = new Node<K,V>(ph, pk, pv, hn);
//在nextTable的i位置上插入一个链表
setTabAt(nextTab, i, ln);
//在nextTable的i+n的位置上插入另一个链表
setTabAt(nextTab, i + n, hn);
//在table的i位置上插入forwardNode节点 表示已经处理过该节点
setTabAt(tab, i, fwd);
//设置advance为true 返回到上面的while循环中 就可以执行i--操作
advance = true;
//对TreeBin对象进行处理 与上面的过程类似
else if (f instanceof TreeBin) {
TreeBin<K,V> t = (TreeBin<K,V>)f;
TreeNode<K,V> lo = null, loTail = null;
TreeNode<K,V> hi = null, hiTail = null;
int lc = 0, hc = 0;
//构造正序和反序两个链表
for (Node<K,V> e = t.first; e != null; e = e.next) {
int h = e.hash;
TreeNode<K,V> p = new TreeNode<K,V>
(h, e.key, e.val, null, null);
if ((h & n) == 0) {
if ((p.prev = loTail) == null)
lo = p;
loTail.next = p;
loTail = p;
++lc;
if ((p.prev = hiTail) == null)
hi = p;
hiTail.next = p;
hiTail = p;
++hc;
//如果扩容后已经不再需要tree的结构 反向转换为链表结构
ln = (lc <= UNTREEIFY_THRESHOLD) ? untreeify(lo) :
(hc != 0) ? new TreeBin<K,V>(lo) : t;
hn = (hc <= UNTREEIFY_THRESHOLD) ? untreeify(hi) :
(lc != 0) ? new TreeBin<K,V>(hi) : t;
put函数
put方法依然沿用HashMap的put方法的思想,根据hash值计算这个新插入的点在table中的位置i,如果i位置是空的,直接放进去,否则进行判断,如果i位置是树节点,按照树的方式插入新的节点,否则把i插入到链表的末尾。ConcurrentHashMap中依然沿用这个思想,有一个最重要的不同点就是ConcurrentHashMap不允许key或value为null值。另外由于涉及到多线程,put方法就要复杂一点。在多线程中可能有以下两个情况:
如果一个或多个线程正在对ConcurrentHashMap进行扩容操作,当前线程也要进入扩容的操作中。这个扩容的操作之所以能被检测到,是因为transfer方法中在空结点上插入forward节点,如果检测到需要插入的位置被forward节点占有,就帮助进行扩容。
如果检测到要插入的节点是非空且不是forward节点,就对这个节点加锁,这样就保证了线程安全。尽管这个有一些影响效率,但是还是会比hashTable的synchronized要好得多。
整体流程就是首先定义不允许key或value为null的情况放入 对于每一个放入的值,首先利用spread方法对key的hashcode进行一次hash计算,由此来确定这个值在table中的位置。如果这个位置是空的,那么直接放入,而且不需要加锁操作。
如果这个位置存在结点,说明发生了hash碰撞,首先判断这个节点的类型。如果是链表节点(fh>0),则得到的结点就是hash值相同的节点组成的链表的头节点。需要依次向后遍历确定这个新加入的值所在位置。如果遇到hash值与key值都与新加入节点是一致的情况,则只需要更新value值即可。否则依次向后遍历,直到链表尾插入这个结点。 如果加入这个节点以后链表长度大于8,就把这个链表转换成红黑树。如果这个节点的类型已经是树节点的话,直接调用树节点的插入方法进行插入新的值。
final V putVal(K key, V value, boolean onlyIfAbsent) {
//不允许 key或value为null
if (key == null || value == null) throw new NullPointerException();
//计算hash值
int hash = spread(key.hashCode());
int binCount = 0;
for (Node<K,V>[] tab = table;;) {
Node<K,V> f; int n, i, fh;
// 第一次 put 操作的时候初始化,如果table为空的话,初始化table
if (tab == null || (n = tab.length) == 0)
tab = initTable();
//根据hash值计算出在table里面的位置
else if ((f = tabAt(tab, i = (n - 1) & hash)) == null) {
// 根据对应的key hash 到具体的索引,如果该索引对应的 Node 为 null,则采用 CAS 操作更新整个 table
// 如果这个位置没有值 ,直接放进去,不需要加锁
if (casTabAt(tab, i, null,
new Node<K,V>(hash, key, value, null)))
break; // no lock when adding to empty bin
//当遇到表连接点时,需要进行整合表的操作
tab = helpTransfer(tab, f);
V oldVal = null;
// 结点上锁,只是对链表头结点作锁操作
//fh > 0 说明这个节点是一个链表的节点 不是树的节点
binCount = 1;
//在这里遍历链表所有的结点
for (Node<K,V> e = f;; ++binCount) {
K ek;
//如果hash值和key值相同 则修改对应结点的value值
if (e.hash == hash &&
((ek = e.key) == key ||
(ek != null && key.equals(ek)))) {
oldVal = e.val;
if (!onlyIfAbsent)
e.val = value;
Node<K,V> pred = e;
//如果遍历到了最后一个结点,那么就证明新的节点需要插入 就把它插入在链表尾部
if ((e = e.next) == null) {
// 插入到链表尾
pred.next = new Node<K,V>(hash, key,
value, null);
//如果这个节点是树节点,就按照树的方式插入值
// 如果是红黑树结点,按照红黑树的插入
Node<K,V> p;
binCount = 2;
if ((p = ((TreeBin<K,V>)f).putTreeVal(hash, key,
value)) != null) {
oldVal = p.val;
p.val = value;
if (binCount != 0) {
// 如果这个链表结点达到了临界值8,那么把这个链表转换成红黑树
if (binCount >= TREEIFY_THRESHOLD)
treeifyBin(tab, i);
if (oldVal != null)
return oldVal;
//将当前ConcurrentHashMap的元素数量+1,table的扩容是在这里发生的
addCount(1L, binCount);
return null;
协助扩容函数helpTransfer
这是一个协助扩容的方法。这个方法被调用的时候,当前ConcurrentHashMap一定已经有了nextTable对象,首先拿到这个nextTable对象,调用上面讲到的transfer方法来进行扩容。
final Node<K,V>[] helpTransfer(Node<K,V>[] tab, Node<K,V> f) {
Node<K,V>[] nextTab; int sc;
if (tab != null && (f instanceof ForwardingNode) &&
(nextTab = ((ForwardingNode<K,V>)f).nextTable) != null) {
int rs = resizeStamp(tab.length);//计算一个操作校验码
while (nextTab == nextTable && table == tab &&
(sc = sizeCtl) < 0) {
if ((sc >>> RESIZE_STAMP_SHIFT) != rs || sc == rs + 1 ||
sc == rs + MAX_RESIZERS || transferIndex <= 0)
if (U.compareAndSwapInt(this, SIZECTL, sc, sc + 1)) {
transfer(tab, nextTab);
return nextTab;
return table;
红黑树转换
在putVal函数中,treeifyBin是在链表长度达到一定阈值(8)后转换成红黑树的函数。 但是并不是直接转换,而是进行一次容量判断,如果容量没有达到转换的要求,直接进行扩容操作并返回;如果满足条件才将链表的结构转换为TreeBin ,这与HashMap不同的是,它并没有把TreeNode直接放入红黑树,而是利用了TreeBin这个小容器来封装所有的TreeNode。
private final void treeifyBin(Node<K,V>[] tab, int index) {
Node<K,V> b; int n, sc;
if (tab != null) {
if ((n = tab.length) < MIN_TREEIFY_CAPACITY)
tryPresize(n << 1);
else if ((b = tabAt(tab, index)) != null && b.hash >= 0) {
synchronized (b) {
if (tabAt(tab, index) == b) {
TreeNode<K,V> hd = null, tl = null;
for (Node<K,V> e = b; e != null; e = e.next) {
TreeNode<K,V> p =
new TreeNode<K,V>(e.hash, e.key, e.val,
null, null);
if ((p.prev = tl) == null)
hd = p;
tl.next = p;
tl = p;
setTabAt(tab, index, new TreeBin<K,V>(hd));
get方法
给定一个key来确定value的时候,必须满足两个条件 key相同 hash值相同,对于节点可能在链表或树上的情况,需要分别去查找。
public V get(Object key) {
Node<K,V>[] tab; Node<K,V> e, p; int n, eh; K ek;
int h = spread(key.hashCode());
//根据hash值确定节点位置
if ((tab = table) != null && (n = tab.length) > 0 &&
(e = tabAt(tab, (n - 1) & h)) != null) {
//如果搜索到的节点key与传入的key相同且不为null,直接返回这个节点
if ((eh = e.hash) == h) {
if ((ek = e.key) == key || (ek != null && key.equals(ek)))
return e.val;
//如果eh<0 说明这个节点在树上 直接寻找
else if (eh < 0)
return (p = e.find(h, key)) != null ? p.val : null;
//否则遍历链表 找到对应的值并返回
while ((e = e.next) != null) {
if (e.hash == h &&
((ek = e.key) == key || (ek != null && key.equals(ek))))
参考资料:
《Java并发编程的艺术》
ConcurrentHashMap源码分析(JDK8版本)
查看评论 回复
"Java并发编程(五)ConcurrentHashMap的实现原理和源码分析"的相关文章
- 上一篇:Scala类型系统:对于Java程序员来说太复杂
- 下一篇:spring事务管理器
